https://mjs1995.tistory.com/171
[python DB 연동] MariaDB와 HeidiSQL을 이용한 데이터베이스 (1)
HeidiSQL을 이용하여서 Database를 만드는 법부터 시작하겠습니다. 그 다음 MariaDB로 csv파일을 쉽게 불러들이는 방법에 대해 설명하고자 합니다. -마우스 우클릭 후 데이터베이스를 누릅니다 -encoding��
mjs1995.tistory.com
MariaDB와 HeidiSQL을 이용하여서 DB구축을 간단히 수행하였습니다.
이 결과 MySQL Workbench를 이용하여 ERD를 도식화하고 Python에 해당 DB를 연동시켜 보려고 합니다.
MySQL Workbench
-먼저 MySQL Workbench를 실행시켜줍니다

-해당 Local에 클릭한뒤에 비밀번호를 입력해줍니다

- 상단에 Database에 들어간 다음에 Reverse Engineer를 클릭해줍니다

- DB에 접속하기 위해 다시 비밀번호를 입력해줍니다

- 해당 database를 클릭해줍니다

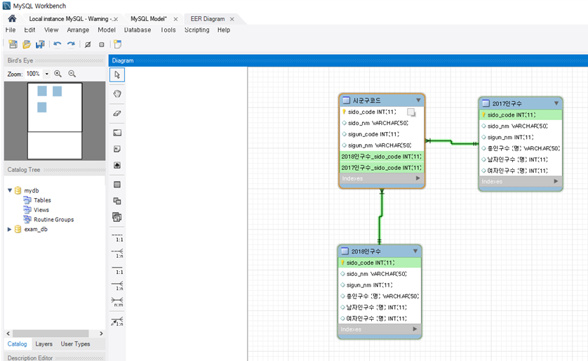
- ERD를 도식화합니다

MySQL Workbench를 통하여 간단하게 ERD 도식화하는 법에 대해 알아보았습니다.
이제 생성된 DB를 Python에 연동시켜보려고 합니다.
Python 연동
-필요한 라이브러리들을 import한 다음에 해당 db 관련된 개인정보를 입력해줍니다.(여기서는 임의로 지정하였습니다)
import pandas as pd
import pymysql.cursors
# mariadb 연결
conn = pymysql.connect(host='111.1.1.1',user='abcd',password='1234',
db='exam_db',port=1234,cursorclass=pymysql.cursors.DictCursor)
- sql문을 이용하여 데이터를 불러들여 옵니다
cur = conn.cursor()
sql = "SELECT * FROM `exam_db`.`시군구코드`;"
cur.execute(sql)
rows = cur.fetchall()
pd.DataFrame(rows)

-MySQL Workbench를 이용하여 ERD를 도식화하고 Python에 해당 DB를 연동시켜보았습니다. Join문을 이용하여 조금 더 편하게 데이터 작업을 실행할 수 있습니다. DB공부를 하면서 DB가 중요하다는 것을 깨달았습니다. SQL 쿼리문에 대해 조금 더 공부를 해야 할 거 같습니다.
'DataBase' 카테고리의 다른 글
| [postgresql] stored program과 stored procedure (2) | 2024.01.13 |
|---|---|
| [python DB 연동] MariaDB와 HeidiSQL을 이용한 데이터베이스 (1) (0) | 2020.09.07 |
